EHX Configuration Software
Skip to main menu Skip to main content Skip to footer

EHX Configuration Software

Unifies configuration & health monitoring and manages complex workflows. 

Details

Eclipse Digital Matrix System

  • Advanced Intercom System
  • Scalable, Modular & Redundant
  • Flexible Connectivity
  • Effortless Networking
  • Self-Contained System
  • EHX Configured & Managed

EHX Configuration Software

  • Advanced Intercom Workflows
  • Logic Maestro
  • Client / Server with user control

Software Options

  • Dynam-EC Live Assignments
  • HCI API Interfacing

Interconnectivity & Interfacing

  • FreeSpeak Wireless Transceivers
  • V-Series Iris Keypanels
  • 2X10 Touch Panels
  • Agent-IC Mobile Clients
  • Station-IC Desktop Clients
  • I.V. Direct & Trunk
  • Dante, AES10, AES67, SMPTE2110
  • SIP Client

Frame Options

  • Omega
  • Median
  • Delta
  • Delta-Lite

Interface Card Options

  • MVX-16A-HX
  • E-IPA-HX
  • E-DANTE64-HX
  • E-MADI64-HX
  • E-FIB-HX
  • E-QUE-HX*
  • IVC-32-HX*
  • LMC-64-HX*

Interface Module Options

  • CCI-22
  • FOR-22
  • RLY-6
  • GPI-6*
  • TEL-14*
  • AES-6*

Interface Module Frame Options

  • IMF-102
  • IMF-3 with PSU-101

 

* Compatible Legacy Product

Item Code

EHX

Product
Description

Description

Eclipse® HX is a digital matrix intercom system offering seamless scalability from 16 to tens of thousands of ports. Leveraging EHX configuration software, it supports advanced workflow features for both local and global operations. 

Frames - Redundant & Scalable

Eclipse HX systems are built on modular frames featuring seamless, automatic redundancy across backplanes, power supplies, CPU control cards, and IP capabilities for real-world scenarios. Frames are populated with Interface Cards matched to the specific connectivity types and mixing capacities required for the deployment. Furthermore, internal or external Interface Modules can be added to support specialized or mission-specific interfacing requirements. 

Interfaces - Local & Global Connectivity

Eclipse HX Interface Cards support a comprehensive range of local connections, from analog 4-wire and 2-wire partyline to Dante, MADI, AES67 and SMPTE 2110. For global connectivity, native SIP clients and Clear-Com’s Instant Voice connectivity technology ensure robust and user-friendly internet connectivity between systems and user stations. This self-contained approach integrates seamlessly with existing infrastructure, minimizing the need for multiple external adapters or software applications.

EHX - Configuration

The EHX software provides system connection, configuration, and health monitoring. It unifies all software configuration and monitoring of interface cards, modules, and user stations, allowing users to manage workflows ranging from simple setups to complex operations. Whether offline or live, users can configure Partylines, Groups, Directs, IFB, Sort Groups, Speed Dials, Controls and Logic, assigning them to keysets of user stations such as V-Series IrisX Keypanels, and FreeSpeak beltpacks in addition to Agent-IC and Station-IC Virtual Clients to streamline communication for collaborative teams of any size. 

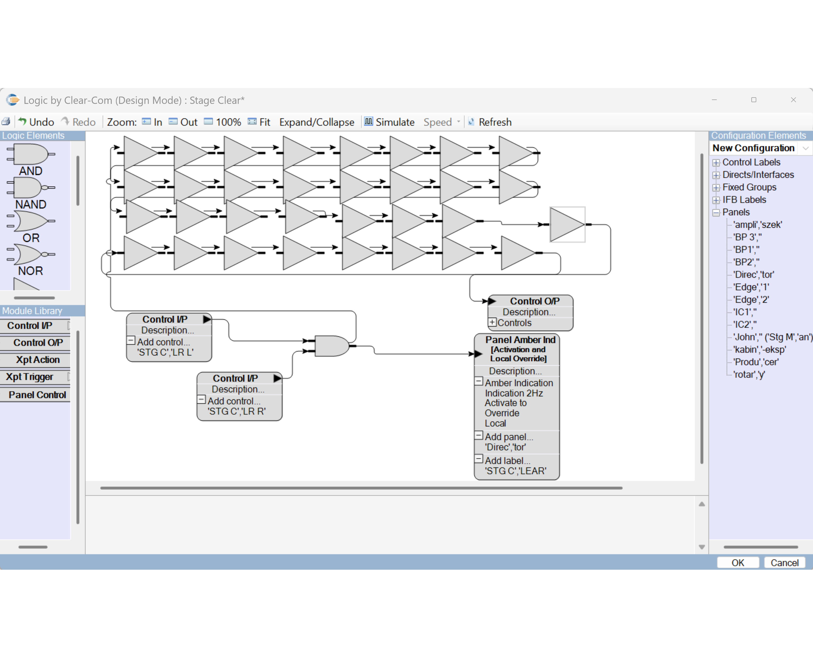
Logic Maestro - Visual Logic Programming

Logic Maestro facilitates the design of complex intercom functions through an intuitive graphical interface. Using drag-anddrop controls and offline simulation, users can visualize, test, and verify custom workflows, ensuring error-free and tailored system operation prior to deployment.

Intelligent Linking - Trunked Systems

Eclipse HX systems can be linked using any audio interface without the need for a central controller. Using self-managed mesh trunking, the system automatically discovers resources and determines the optimal audio path, ensuring reliable, decentralized communication across the system. 

Dynam-EC – Live Assignment Software

The optional Dynam-EC software enables live, on-the-fly system management. Users can perform real-time drag-&-drop routing, level adjustments, and keyset reassignments. It also features macro support and undo capabilities to simplify and speed up repetitive tasks. 

HCI – Third-Party API Control Interface

Eclipse HX supports the optional HCI API for seamless external automation and control. This interface grants third-party systems command over system operations, including third-party control system ability to utilize specific user station keyset(s) for their systems. 

Technical
Specifications

Recommended PC Requirements for Hosting EHX
 
Operating Systems

Windows - Currently Supported Version

Windows Server - Currently Supported Version

 
Memory

16GB 

CPU

Intel i7 10th generation or equivalent

 
GPU

Dedicated GPU for large network systems

Ready to get
started?

Our team of communications professionals are here to support your project. Contact us today to start designing your custom intercom solution.

Sales Contacts Where to Buy/Rent